ABONAMENTE VIDEO REDACȚIA
RO
EN
Numărul 159
NOU
Numărul 158
Numărul 157 Numărul 156 Numărul 155 Numărul 154 Numărul 153 Numărul 152 Numărul 151 Numărul 150 Numărul 149 Numărul 148 Numărul 147 Numărul 146 Numărul 145 Numărul 144 Numărul 143 Numărul 142 Numărul 141 Numărul 140 Numărul 139 Numărul 138 Numărul 137 Numărul 136 Numărul 135 Numărul 134 Numărul 133 Numărul 132 Numărul 131 Numărul 130 Numărul 129 Numărul 128 Numărul 127 Numărul 126 Numărul 125 Numărul 124 Numărul 123 Numărul 122 Numărul 121 Numărul 120 Numărul 119 Numărul 118 Numărul 117 Numărul 116 Numărul 115 Numărul 114 Numărul 113 Numărul 112 Numărul 111 Numărul 110 Numărul 109 Numărul 108 Numărul 107 Numărul 106 Numărul 105 Numărul 104 Numărul 103 Numărul 102 Numărul 101 Numărul 100 Numărul 99 Numărul 98 Numărul 97 Numărul 96 Numărul 95 Numărul 94 Numărul 93 Numărul 92 Numărul 91 Numărul 90 Numărul 89 Numărul 88 Numărul 87 Numărul 86 Numărul 85 Numărul 84 Numărul 83 Numărul 82 Numărul 81 Numărul 80 Numărul 79 Numărul 78 Numărul 77 Numărul 76 Numărul 75 Numărul 74 Numărul 73 Numărul 72 Numărul 71 Numărul 70 Numărul 69 Numărul 68 Numărul 67 Numărul 66 Numărul 65 Numărul 64 Numărul 63 Numărul 62 Numărul 61 Numărul 60 Numărul 59 Numărul 58 Numărul 57 Numărul 56 Numărul 55 Numărul 54 Numărul 53 Numărul 52 Numărul 51 Numărul 50 Numărul 49 Numărul 48 Numărul 47 Numărul 46 Numărul 45 Numărul 44 Numărul 43 Numărul 42 Numărul 41 Numărul 40 Numărul 39 Numărul 38 Numărul 37 Numărul 36 Numărul 35 Numărul 34 Numărul 33 Numărul 32 Numărul 31 Numărul 30 Numărul 29 Numărul 28 Numărul 27 Numărul 26 Numărul 25 Numărul 24 Numărul 23 Numărul 22 Numărul 21 Numărul 20 Numărul 19 Numărul 18 Numărul 17 Numărul 16 Numărul 15 Numărul 14 Numărul 13 Numărul 12 Numărul 11 Numărul 10 Numărul 9 Numărul 8 Numărul 7 Numărul 6 Numărul 5 Numărul 4 Numărul 3 Numărul 2 Numărul 1
×
▼ LISTĂ EDIȚII ▼
Numărul 53
Abonamente

Analiza execuției și a erorilor în SAP HANA

Bogdan Bucur
SAP ABAP Developer @ Siemens



PROGRAMARE

În ultimele articole despre SAP HANA, ( "SAP HANA ca bază de date", "SAP HANA ca Platformă" și "Căutarea și analiza textelor în SAP HANA" ) am vorbit despre cum poate fi programată baza de date HANA. În acest articol vom vorbi despre diverse tooluri care ne ajută să analizăm o aplicație menită să ruleze pe SAP HANA. Mai exact ne vom axa pe folosirea instrumentelor, specifice HANA, în contextul optimizării accesului la baza de date.

Analiza erorilor

Înainte de a discuta despre instrumentele pentru optimizarea performanței, o vom analiza diverse tool-uri importante pentru analiza erorilor.

Analiza DUMP-urilor

Dacă execuția unui program se termină brusc, eroarea cunoscută ca Dump, tranzacția ST22 (ABAP Dump Analisys) ne oferă informații valoroase despre eroarea respectivă, figura 1.1. După cum am menționat și în articolele anterioare, tranzacțiile sunt Shortcut-uri pentru anumite programe. În cazul intrucțiunilor SQL, pot să apară diferite tipuri de Dump-uri. Multe dintre aceste erori pot fi "prinse" cu ajutorul claselor de excepții. Vezi tabelul 1.1.

Figura 1. Excepția CX_SQL_EXCEPTION

Alte informații folositoare, oferite de tranzacția ST22, se găsesc în următoarele secțiuni:

Informații despre instrucțiunea care a cauzat eroare;

Extract din codul sursă;

Valoare variabilelor;

Etc. .

Urmărirea instrucțiunilor SQL Script

În analiza erorilor, din implementarea unei proceduri din baza de date folosind SQL Script,

dorim să vedem anumite rezultate intermediare. Pentru a putea face aceasta folosim operatorul CE ( Calculation Engine ) TRACE, care ne ajută să salvăm conținutul, unei variabile locale de tip tabelă, într-o tabelă temporară din baza de date. Pentru procedura "GET_AGENCIES_FOR_CONNECTIONS" folosirea operatorului TRACE arată în felul următor:

LT\_AGENCIES = SELECT...
LT\_AGENCIES = TRACE(:LT\_AGENCIES);
ET\_AGENCIES = SELECT...

Sistemul creează automat tabela temporară din baza de date când apelează procedura, ea are aceeași structură ca variabila. Din moment ce tabela este temporară, conținutul ei poate fi văzut doar în aceeași conexiune cu baza de date. Trebuie avut grija la folosirea operatorului TRACE, deoarece are un impact negativ asupra timpului de execuție. El nu trebuie folosit în sistemul productiv, doar în cel de test.

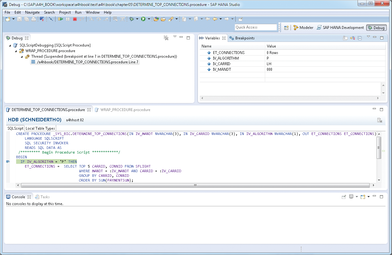
Debuggerul SQL Script

Debuggerul de SQL Script este ultimul instrument pe care îl vom aborda în legătură cu analiza erorilor legate de instrucțiunile SQL. Pentru a folosi debuggerul avem nevoie de perspectiva DEBUG și SAP HANA DEVELOPMENT din SAP HANA Studio( vezi Figura 2). Pentru a naviga la următorul breakpoint folosim RUN -> RESUME, iar pentru a termina execuția RUN -> TERMINATE.

Figura 2. Debuggerul SQL Script

Analiza codului ABAP

ATC - ABAP Test Cockpit

Acest instrument ne ajută să identificăm acele părți dintr-un program cu potențial de îmbunătățire. Dispune de o serie de verificări care pot fi făcute. Aceste verificări pot fi grupate în variante. În această secțiune sunt prezentate acele variante create pentru migrarea sau optimizarea pe SAP HANA. Ele au legătură, în principal, cu programarea robustă, securitate și performanță.

Aceste variante pot fi configurate manual cu ajutorul tranzacției ATC, sau ele vin gata configurate de la SAP, cum e varianta "PERFORMANCE_DB", vezi Figura 3.

Figura 3. Varianta PERFORMANCE_DB

Pentru a verifica un program din SAP HANA Studio, se apasă click dreapta pe program RUN AS -> ABAP TEST COCKPIT. Vezi Figura 4.

Figura 4. Verificarea codului în SAP HANA Studio

Profilul ABAP

În această secțiune vom prezenta un instrument menit să analizeze codul ABAP în timpul execuției.

Pentru a crea acest profil se urmează pașii din figura următoare:

Figura 5. Profilul ABAP

Rezultatul arată în felul următor:

Figura 6. Profilul ABAP - prima pagina

Mai multe informații le găsim in HIT LIST. Figura 7.

Figura 7. Hit List

SQL Monitor

Monitorul SQL este un instrument menit să colecteze, să agregheze și să stocheze informații legate de execuția instrucțiunilor SQL. Acest monitor trebuie activat în sistemul productiv și lăsat să ruleze pentru o perioadă mai lungă, de obicei 5-6 săptămâni, ca să cuprindă toate procesele dintr-o firmă, cum ar fi procesele legate de sfârșitul de lună fiscală. Pentru a activa acest monitor se rulează tranzacția SQLM ca în Figura 8.

Figura 8. Activarea monitorului SQL

Rezultatele, de după monitorizare, pot fi văzute sub formă de listă și salvate ca un snapshot.

Optimizarea performanțelor SQL

Instrumentul de optimizare a performanțelor SQL, sau SQL Perfomance Tuning Worklist, tranzacția SWLT, combină informațiile din analiza statică a codului , informații generate de ABAP Test Cockpit și informații generate de SQL Monitor. Acest lucru ne permite să identificăm repede locul unde trebuie intervenit pentru a optimiza o aplicație HANA.

Figura 9. Rezultatul treanzacției SWLT

Instrucțiunile SQL pot fi asignate unor anumite programe, iar acele programe pot fi asignate unor procese de business. În acest fel se pot planifica proiecte de optimizare pentru anumite procese.

Aceste tooluri noi, ne permit o analiză detaliată a erorilor din cod și a performanței instrucțiunilor SQL și a accesului la baza de date HANA.

LANSAREA NUMĂRULUI 159

Programarea, securitatea și AI-ul

Marți, 30 Septembrie, ora 18:00

msg systems Romania

Timișoara

Facebook Meetup StreamEvent YouTube

Conferință TSM

NUMĂRUL 158 - Software Optimization

Sponsori

  • BT Code Crafters
  • Bosch
  • Betfair
  • MHP
  • BoatyardX
  • .msg systems
  • P3 group
  • Ing Hubs
  • Cognizant Softvision
  • GlobalLogic
  • BMW TechWorks Romania

INTERVIU