ABONAMENTE VIDEO REDACȚIA
RO
EN
Numărul 159
NOU
Numărul 158
Numărul 157 Numărul 156 Numărul 155 Numărul 154 Numărul 153 Numărul 152 Numărul 151 Numărul 150 Numărul 149 Numărul 148 Numărul 147 Numărul 146 Numărul 145 Numărul 144 Numărul 143 Numărul 142 Numărul 141 Numărul 140 Numărul 139 Numărul 138 Numărul 137 Numărul 136 Numărul 135 Numărul 134 Numărul 133 Numărul 132 Numărul 131 Numărul 130 Numărul 129 Numărul 128 Numărul 127 Numărul 126 Numărul 125 Numărul 124 Numărul 123 Numărul 122 Numărul 121 Numărul 120 Numărul 119 Numărul 118 Numărul 117 Numărul 116 Numărul 115 Numărul 114 Numărul 113 Numărul 112 Numărul 111 Numărul 110 Numărul 109 Numărul 108 Numărul 107 Numărul 106 Numărul 105 Numărul 104 Numărul 103 Numărul 102 Numărul 101 Numărul 100 Numărul 99 Numărul 98 Numărul 97 Numărul 96 Numărul 95 Numărul 94 Numărul 93 Numărul 92 Numărul 91 Numărul 90 Numărul 89 Numărul 88 Numărul 87 Numărul 86 Numărul 85 Numărul 84 Numărul 83 Numărul 82 Numărul 81 Numărul 80 Numărul 79 Numărul 78 Numărul 77 Numărul 76 Numărul 75 Numărul 74 Numărul 73 Numărul 72 Numărul 71 Numărul 70 Numărul 69 Numărul 68 Numărul 67 Numărul 66 Numărul 65 Numărul 64 Numărul 63 Numărul 62 Numărul 61 Numărul 60 Numărul 59 Numărul 58 Numărul 57 Numărul 56 Numărul 55 Numărul 54 Numărul 53 Numărul 52 Numărul 51 Numărul 50 Numărul 49 Numărul 48 Numărul 47 Numărul 46 Numărul 45 Numărul 44 Numărul 43 Numărul 42 Numărul 41 Numărul 40 Numărul 39 Numărul 38 Numărul 37 Numărul 36 Numărul 35 Numărul 34 Numărul 33 Numărul 32 Numărul 31 Numărul 30 Numărul 29 Numărul 28 Numărul 27 Numărul 26 Numărul 25 Numărul 24 Numărul 23 Numărul 22 Numărul 21 Numărul 20 Numărul 19 Numărul 18 Numărul 17 Numărul 16 Numărul 15 Numărul 14 Numărul 13 Numărul 12 Numărul 11 Numărul 10 Numărul 9 Numărul 8 Numărul 7 Numărul 6 Numărul 5 Numărul 4 Numărul 3 Numărul 2 Numărul 1
×
▼ LISTĂ EDIȚII ▼
Numărul 59
Abonamente

Utilizarea Agenților Inteligenți în dispozitive IoT

Raul Boldea
Support Specialist Big Data Analytics @ Siemens



PROGRAMARE

Utilizarea învăţării asistate în cadrul dispozitivelor IoT centrate pe utilizator, reprezintă un pas spre viitor în ceea ce privește comunicarea acestora. Principalul beneficiu pe care agenții inteligenți îl aduc dispozitivelor IoT este crearea unui sistem bazat pe nevoile utilizatorului. Astfel, diferitele gadgeturi pot învăța obiceiurile persoanei respective, oferindu-i o utilizare mult mai eficientă pe măsură ce acesta le folosește.

Dispozitivele IoT au întâlnit o dezvoltare masivă în ultimul timp, iar obiectele interconectate au început să ofere o mulţime de date despre lucrurile asupra cărora sunt aplicate. Cu toate acestea datele, nu reprezintă o valoare decât dacă sunt transformate în informaţii, care pot fi utile mai târziu. Acest lucru face trimitere la domeniul Big Data prin care datele brute sunt procesate, pentru a se obţine informaţie valoroasă. Însă, este nevoie de timp şi studiu pentru ca apoi să existe cunoştinţe despre ceea ce a fost făcut sau despre ceea ce se vrea a fi făcut.

Domeniul Inteligenţei Artificiale a cunoscut o adevărată evoluţie datorită puterii de procesare, care a ajuns să fie tot mai mare, iar dimensiunile sistemelor de calcul au scăzut în mărime, acestea ajungând să aibă proporţia unui stick de memorie USB. Datorită evoluției s-au îmbunătăţit şi agenţii inteligenţi, care devin tot mai intuitivi datorită diferitelor tehnici de învăţare.

Stuart Jonathan Russel afirmă că : "Un agent este o entitate care percepe mediul în care se află şi acţionează asupra acestuia"[1].

Agenții sunt produse software autonome, adaptive care pot fi folosiți pentru perceperea mediului din care provin. Cu ajutorul senzorilor și pe baza cunoștințelor de la care au pornit, utilizând învățarea asistată acumulează cât mai multe cunoștințe pozitive sau negative despre mediul în care activează. Pe baza informațiilor pe care le primesc mai apoi, aceştia pot lua singuri decizii punându-le în practică cu ajutorul efectorilor.

Învățarea asistată este procesul prin care agenții sunt ajutați să ia decizii pe baza feedbackului primit de la utilizator sau de la sistemul din care provin, în diferitele situații care apar și care sunt necunoscute. După ce asupra agentului a fost formată o bază de cunoștințe, la următoarea apariție a situațiilor învățate, acesta va ști ce este de făcut. De asemenea, tehnica de învățare și deciziile pe care agentul le ia sunt în continuă schimbare și îmbunătățire.

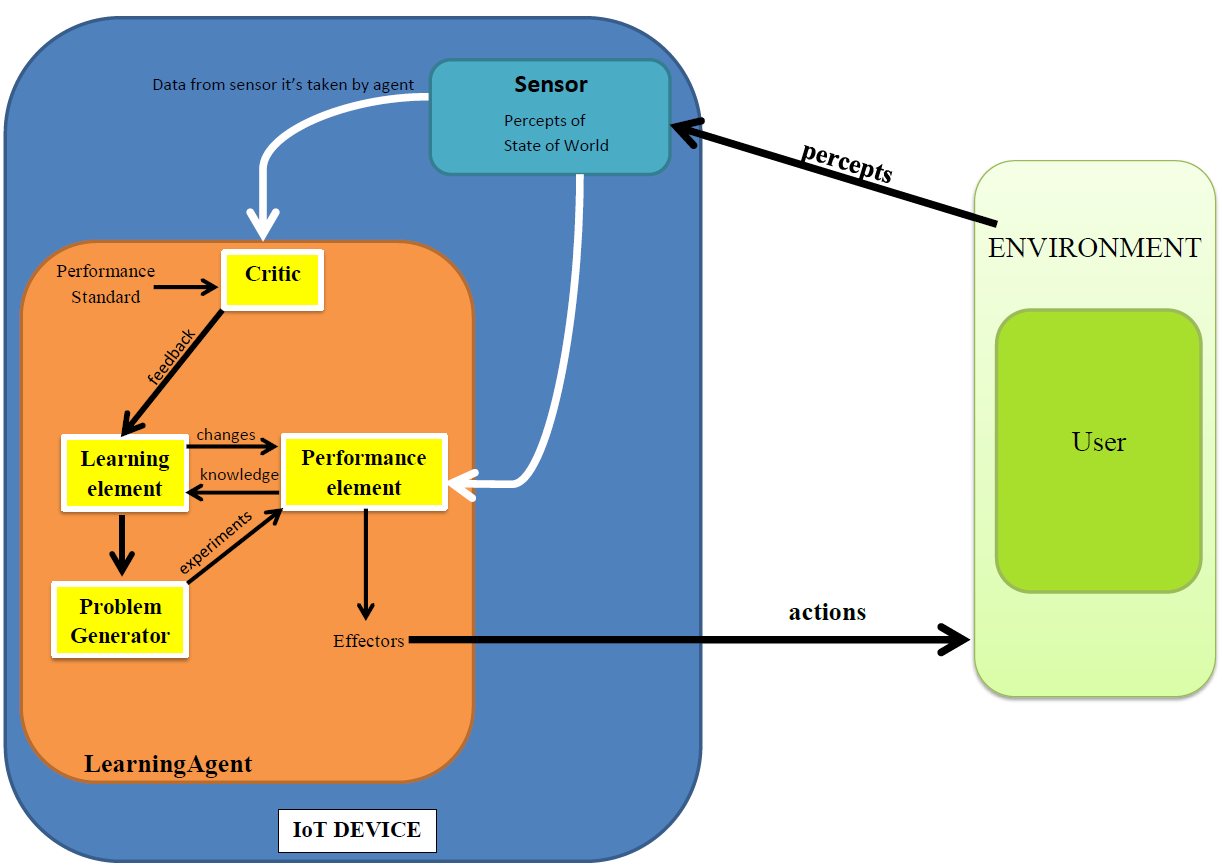
În diagrama de mai jos este definit modul în care trebuie să arate un sistem IoT cu un agent inteligent de învăţare integrat şi funcționalitatea acestuia cu privire la metoda de învăţare şi acumulare de noi cunoştinţe.

Atunci când sistemul IoT este folosit de către utilizator într-un mediu, senzorii din dispozitiv colectează date din exterior. Aceste date sunt apoi preluate de către agent pentru a fi prelucrate și pentru a se extrage cunoștințele cu privire la mediu, pentru a şti ce este de făcut.

Figura 1.

Elementul de învățare (Learning ElementI) este procesul responsabil pentru îmbunătățirea tehnicii de învățare a agentului pentru ca elementul de performanță (Performance element) să fie cât mai eficient. Pentru ca acesta să știe dacă deciziile pe care le-a luat sunt bune sau nu, componenta critică"Critic" este necesară. Aceasta este folosită pentru a se evalua cât de bune sunt deciziile pe care agentul le-a luat și apoi este trimis feedback către elementul de învățare (Learning Element). Learning element este direct conectat cu Problem Generator care are rolul de a studia și alte posibilități nemaîntâlnite care pot să apară în procesul de funcționare și învățare al agentului, necesitând evaluare. Procesele Critic și Problem Generator pot fi considerate elemente esențiale în procesul de învățare al agentului.

Revenind la Learning Element, acesta trimite informația învățată către Performance Element componenta care decide care acțiuni sunt bune și ce trebuie trimis către Effector pentru a fi realizat. Efectorii pun în practică acțiunile pe care agentul le-a luat, acestea fiind destinate utilizatorului. În funcție de deciziile luate "Performance Element" decide dacă acțiunile au fost bune sau nu și acesta trimite feedback către "Learning Element" care din nou creează baza de cunoștințe.

Până acum, conceptul a fost implementat doar de către giganţii IT-ului, în scopul dezvoltării noilor tehnologi. Exemple din viaţa cotidiană, care folosesc acest concept sunt :

Maşina autonomă Google se conduce fără şofer, senzorii acesteia colectând date din mediul în care se află, iar apoi pe baza inteligenţei artificiale, aceasta decide ce e de făcut, descurcându-se şi în situaţii nemaiîntâlnite.

Siri, Cortana, Bixby, pe baza datelor primite de la utilizator/mediu, îl ajută cu privire la deciziile pe care acesta le poate lua.

Unul dintre framework-urile gratuite care pot fi folosite pentru implementarea agenţilor este JADE (Java Agent DEvelopment Framework), acesta simplifică modul în care agenţii sunt implementaţi, chiar şi în sisteme ce conţin mai mulţi agenţi (multi-agent). [2]

În concluzie, integrarea agenților inteligenți în dispozitivele IoT și utilizarea tehnicilor de învățare asistată este benefică în ceea ce priveşte abilitatea de luare a deciziilor de către dispozitive, acestea oferindu-i utilizatorului un grad de confort ridicat. Aparatele învaţă obiceiurile persoanei în cauză, satisfăcându-i mai apoi toate nevoile. Aşadar, putem spune că această tehnologie reprezintă un pas major spre viitor şi spre ideea de dispozitive inteligente care ştiu ce funcţii au de îndeplinit, adaptându-se profilului utilizatorului.

Bibliografie

LANSAREA NUMĂRULUI 159

Programarea, securitatea și AI-ul

Marți, 30 Septembrie, ora 18:00

msg systems Romania

Timișoara

Facebook Meetup StreamEvent YouTube

Conferință TSM

NUMĂRUL 158 - Software Optimization

Sponsori

  • BT Code Crafters
  • Bosch
  • Betfair
  • MHP
  • BoatyardX
  • .msg systems
  • P3 group
  • Ing Hubs
  • Cognizant Softvision
  • GlobalLogic
  • BMW TechWorks Romania

INTERVIU